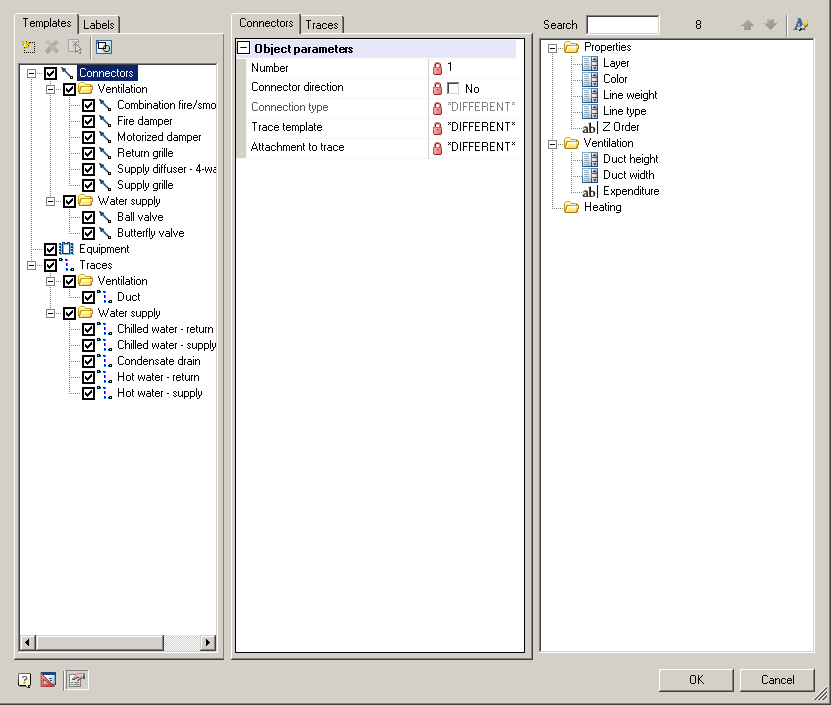
Template library





Form template library is required to work with templates of engineering networks (add, edit, delete) and consists of three parts: a panel of wood patterns, the list of designated parameters, the panel attributes.
Tree patterns
Tab templates
Tree patterns is divided into 3 main sections: ports, traces and equipment. In each section of the corresponding templates are added.
Switch notes whether the pattern present when editing the parameter list. When the level of several patterns of one type, the parameters will change them together.
Each type of template tab gets its parameter list.
Important!
When you activate the equipment, its ports automatically added to the list of options on the “Connectors”.
Replacing graphic
When you select a particular pattern, its schedule will be displayed in the “Preview panel” below.
Displaying the setting knob “Preview panel”.
To change the schedule template should:
1. Activate pattern
2. Press button “Select graphics”
3. Specify the new graphics and confirm (press Enter)
4. Specify the insertion point and confirm (press Enter)
Adding template
The “New template” adds a new template is selected in the tree section.
When you run the command, the creation of a form of the element, which you must specify the location to save the template in the database elements, name, note and confirm.

The new template is added to the appropriate section.
Important!
For the “Equipment” and “Port” do not forget to specify the schedule. If the schedule is not specified, will use the default schedule.
Note:
To add a template is better to use separate rooms creating Equipment, Trace and Port
Delete template
The CAD drawing Template library 11“Erase template” deletes the selected object in the tree. Section can not be deleted.
Save as template
The “Save as template” is active when editing objects Equipment and port, and allows you to save the object as a template.
Tab Labels
In the tab “Labels”, you specify which tags will be added to the objects in the inset to the drawing.
The number of labels can be more than one for each type of template.
Note:
Library displays the label of the folder “Library” specified in the settings.
Parameter List
The parameter list contains the settings of the selected template(s) and allows them to edit.
The parameter list is divided tabs: Connectors, Traces, Equipments. Each tab displays the parameters of ports, traces, equipments, respectively. Options ports belonging to the equipment are displayed on the “Connectors”. All three tabs are similar.
Adding an attribute
Adding a new optional parameter is from the Control attributes for this:
1. Select attribute
2. Not omitting the left button to move the key attribute in the parameter list.
If the list of parameters are specified attributes for all templates defined species, and a new attribute will be added for all.
Re-attribute can not be added.
Edit attribute
The parameter list is divided into two parts: the left-name right – the input field.
Entry fields with a gray background can not be edited.
Remove attribute
emoval of property carried out by pressing the “Erase attribute” from the context menu of the selected attribute.
If the property can not be removed, the button will be disabled.
Panel attributes
Panel attribute contains additional parameters that may be added to the list of parameters by gripping and handling.
The panel is a two-level tree. The first level of the section, the second – the attribute.
If the panel does not need attributes, you can turn to the “attributes panel” (in the lower left corner of the form).
Adding properties
To add a parameter to the list of parameters necessary to:
1. Select an attribute
2. Do not omitting left button to transfer the key attribute in the parameter list.
If the list of parameters are specified attributes for all templates defined species, and a new attribute will be added for all.
Re-attribute can not be added.
Options properties
Attributes are divided into 3 types: Dropdown list, checkbox and editbox.
Finds
If you want to find a particular attribute, for this is the search.
Search is provided with a field for entering text search, as well as buttons to navigate through the attributes found
Found attributes are marked in yellow.
Create attribute
Creating an attribute is carried out from the editor library attributes. ButtonCAD drafting Template library 21in the upper right corner.










Post your comment on this topic.